比较好用的实用办公软件(5款电脑端非常好用的办公软件)
比较好用的实用办公软件(5款电脑端非常好用的办公软件)
今天小编给大家推荐5款电脑端非常好用的软件,废话不多说,直接上干货!
万能工具 - uTools
每个人遇到的问题各不相同,新一代效率工具平台uTools 优秀的插件化设计,让你可以自取所需,任意组合。插件一般仅数百 KB 大小,简洁美观、没有广告,解决你的问题,一个插件即可。软件支持Windows、MacOS、Linux三大平台,是横跨三大操作系统的终极神器。使用Alt space快捷键即可“唤出”。
如下图所示,插件市场有非常丰富实用的插件,如图片批量处理、批量重命名、Markdown笔记、JSON编辑器、OCR-图片转文字、翻译、颜色助手等。直接点击右侧的下载按钮即可安装插件,安装速度非常快,且体积很小:

uTools插件市场
想要用什么功能,直接输入关键字即可,例如输入“翻译”关键字:

“翻译”关键字插件

翻译插件
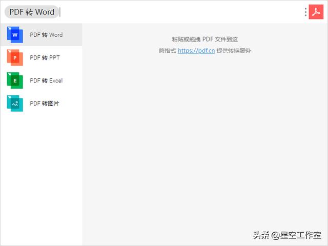
再比如目前我用到“最香”的插件(为什么说“最香”呢,因为它完全免费,而且支持多种格式转换,转换后的文件格式也很整洁),输入PDF关键字后如下:

“PDF”关键字

“PDF”转换插件
搜索神器 - Everything
Everything是一款文件、文件夹名称快速搜索软件,可以瞬间搜索到你需要的文件,最大的优点就是搜索速度快(终于不用再被Windows的搜索功能折磨了,又慢又不灵活)。
它体积小巧,界面简洁易用,快速建立索引,快速搜索,同时占用极低的系统资源,实时跟踪文件变化,在搜索框输入文字,它就会显示过滤后的文件和目录。Everything搜索只基于文件和文件夹的名称,所以它创建数据库很快。
另外它还支持各种高级搜索功能,如下图:

Everything搜索神器
最强悍的截图工具 - QQ截图
经常有好多做程序开发、办公自动化、人事工作的朋友咨询我,让我推荐一个免费、体积小、好用的截图工具,要求能标序号、截长图、贴到屏幕上等功能。我都会毫不犹豫的推荐QQ截图。QQ自带的截图工具是我目前用到的功能最强大、最方便的工具了,随着QQ版本的升级,对应的截图功能也是越来越强大。登录QQ的状态下,使用全局快捷键Ctrl Alt A就能打开QQ截图。
除了最基本的矩形工具、椭圆形工具、画刷工具、文字工具等,还有马赛克、序号笔、长截图、翻译、屏幕识图、钉在桌面、屏幕录制功能。有了这些集成的“强大”功能(关键是免费),你就可以从电脑上放心地卸载其他软件了。
长截图:可以选中固定区域,滑动滚轮进行截图。从此可以丢弃任何长图拼接的软件,尤其对于程序员代码截图或自媒体工作者非常有用翻译:截图后可以将图片中的英文翻译为中文,非常快捷屏幕识图:可以将选中的截图区域的文字识别出来,识别率非常高,识别出的文字可以直接复制到剪贴板上,粘贴到其他地方。这对文字编辑者无疑是最好用的工具了钉在桌面:可以将多个截图钉在桌面上(最前端显示),这个功能可以避免在多个窗口之间来回切换屏幕录制:可以将选定区域录制为MP4视频文件,且可以录制电脑扬声器和麦克风声音,录制效果清晰,文件体积小

QQ截图高级功能演示
宇宙最强笔记工具 - OneNote
Microsoft Office OneNote,是微软发布的一套用于自由形式的信息获取以及多用户协作工具。一般在安装Office时,OneNote会和Word、Excel、PowerPoint、Access等组件一起安装(可选择)。使用OneNote,你可以创建多个笔记本,每个笔记本可以添加多个分区,每个分区可以添加多个页面:

OneNote笔记本、分区、页面
OneNote最常用于笔记本电脑或台式电脑,可以快速的插入屏幕截图、音频、视频(可以录制屏幕),但这套软件更适合用于支持手写笔操作的平板电脑,在这类设备上可使用触笔、声音或视频创建笔记:

OneNote插入屏幕截图、音频、视频
页面可以在活页夹内部移动,同时可通过电子墨水技术添加注释,处理文字,或绘图,并且其中还可内嵌多媒体影音或Web链接。OneNote笔记本非常适合用于整理来自某个课程或研究项目的大量信息:

One他Note丰富的绘图工具
该软件的多用户功能可实现脱机编辑和随后的同步合并,并可以段落为基础进行合并。这使得OneNote成为一个非常适合就某个项目进行协作,而且所有成员并非总是在线的情况下使用的强大工具。登录微软账户后,笔记本就可以实时同步到云空间,实现多端共享(Windows、Mac、iPhone、Android、平板):

OneNote联机同步功能
另外,OneNote可以针对敏感分区,设置访问密码,最大安全的保护创作者的隐私。使用这个功能可以制作自己的密码簿,或保存工作及家庭敏感信息:

OneNote设置笔记本分区访问密码
动图制作工具 - ScreenToGif
ScreenToGif是一款功能非常强大的动图制作工具,主要有四种使用场景:

ScreenToGif使用场景
录像机:可以录制屏幕的固定区域,某个软件界面,设置帧的频率。录制完成后自动打开编辑窗口进行编辑:

ScreenToGif录像机
摄像头:可以打开摄像头进行录制,录制完成后自动打开编辑窗口进行编辑:画板:使用画板自定义绘制动画,停止后可以在编辑窗口进行编辑:

Screen画板
编辑器:可以导入图片、视频进行编辑。可以进行调整大小、添加文字、添加水印、添加字幕、设置转场等操作。编辑完成后点击保存可以设置保存参数,生成gif动图。

ScreenToGif编辑器
这一期就先为大家分享这5个实用工具,关键是无广告,而且免费,免费,免费。没用过的朋友一定要下载试试。用过之后一定会爱不释手!

,
标签:
